Debugging and Performance Analysis
Tools that access hardware counters on the AMD CPU, NVIDIA GPU, or AMD GPU need to add an additional Slurm directive.
For CPU jobs, add
--constraint=perf
For GPU jobs, add
--constraint=perf,nvperf
See below for use cases and sample job script excerpts.
AMDuProf Guide
Run and Collect Data
Run a batch job and collect data:
...
#SBATCH --constraint=perf # perf,nvperf for gpu nodes
cd $SLURM_SUBMIT_DIR
export PATH=/sw/external/amd/AMDuProf_Linux_x64_4.0.341/bin:$PATH
set -v
srun AMDuProfCLI collect --config tbp -o `pwd`/uprof_tbp `pwd`/stream.22gb
srun AMDuProfCLI collect --config inst_access -o `pwd`/uprof_inst_access `pwd`/stream.22gb
srun AMDuProfCLI collect --config assess -o `pwd`/uprof_assess `pwd`/stream.22gb
srun AMDuProfCLI collect --config assess_ext -o `pwd`/uprof_assess_ext `pwd`/stream.22gb
Generate Report
After collecting data from a batch job, generate reports with the AMDuProfCLI report option:
[arnoldg@dt-login03 uprof_tbp]$ export PATH=/sw/external/amd/AMDuProf_Linux_x64_4.0.341/bin:$PATH
[arnoldg@dt-login03 uprof_tbp]$ AMDuProfCLI report -i AMDuProf-stream-TBP_Dec-19-2022_09-40-27/
/sw/external/amd/AMDuProf_Linux_x64_4.0.341/bin/AMDuProfCLI
Translation started ...
Translation finished
Generated database file : cpu
Report generation started...
Generating report file...
Report generation completed...
Generated report file: /projects/bbka/slurm_test_scripts/cpu/stream/uprof_tbp/AMDuProf-stream-TBP_Dec-19-2022_09-40-27/report.csv
Visualize and Explore Report Data
You can view the data in AMDuProf on Delta or locally with a copy you install on your desktop system. If you install locally, you may need to replicate some paths or add paths to the binary in order to get full functionality.
Launch AMDuProf (no CLI suffix for the GUI) and import the profile session from a completed batch job run with AMDuProfCLI collect.

The summary view gives a high-level overview of how time was spent. This is the time-based-profile (tbp) summary.

The Analyze tab shows hot routines or lines in more detail. The tbp, assess, and inst_access Analyze views follow.



Selecting one of the lines or routines will take you to the Sources view where you can see the assembly used in that portion of the code.

The Session Info is under the Summary tab and displays more detail about the profiling session.

Rooflines
Rooflines are currently disabled. Information on rooflines is in the AMD uProf user guide (section 3.5.2). Below are the roofline error messages from the OS.
srun AMDuProfPcm roofline -o stream-roofline.csv -- ./stream.22gb
Error: NMI watchdog is enabled. NMI uses one Core HW PMC counter.
Please disable NMI watchdog - run with root privilege: echo 0 > /proc/sys/kernel/nmi_watchdog
srun: error: cn061: task 0: Exited with exit code 255
References
NVIDIA Nsight Systems
Installation
The Nsight Systems is included in the CUDA toolkit. A cuda module is loaded by default on Delta.
[arnoldg@dt-login01 ~]$ which nsys
/sw/spack/deltas11-2023-03/apps/linux-rhel8-zen3/gcc-11.4.0/cuda-11.8.0-vfixfmc/bin/nsys
Installation (NVIDIA Nsight Systems Client on Local Desktop/Laptop)
Open the NVIDIA developer tools overview and navigate to the Developer Tools Downloads button.
Select Nsight Systems and your operating system. If you do not have an account at developer.nvidia.com, set one up when prompted. When you have completed the forms, your download will begin.
Install the application on your local machine. You will download output files from the server command line application and use the GUI locally on your laptop.
Run Application on Delta
nsys with serial or python CUDA code
$ srun nsys profile -o /path/to/mynysys.out --stats=true ./a.out
nsys wrapper for MPI and HPC CUDA codes
[arnoldg@dt-login03 gromacs]$ cat nsys_wrap.sh
#!/bin/bash
# Use $PMI_RANK for MPICH, $OMPI_COMM_WORLD_RANK for openmpi, and $SLURM_PROCID with srun.
if [ $SLURM_PROCID -eq 1 ]; then
nsys profile -e NSYS_MPI_STORE_TEAMS_PER_RANK=1 -o gmx.nsys --gpu-metrics-set=2 "$@"
else
"$@"
fi
batch script , –constraint=
#SBATCH --constraint=perf,nvperf
...
# the slurm script should run the wrapper above instead of "nsys ..."
time srun $SLURM_SUBMIT_DIR/nsys_wrap.sh \
gmx_mpi mdrun -nb gpu -pin on -notunepme -dlb yes -v -resethway -noconfout -nsteps 4000 -s water_pme.tpr
# see https://docs.nvidia.com/nsight-systems/UserGuide/index.html#cli-analyze-mpi-codes
MPI Rank Example Result (Viewing with Nsight on Local Desktop)


Copy Resultant Files to Your Local Laptop (Downloads/ or Documents/)
scp is shown below. You could also use Globus Online, sftp, or an sshfs mount from your laptop.
# Delta
[arnoldg@rgpu02 rgpu02]$ ls /tmp/nsys*
/tmp/nsys-report-988d.sqlite /tmp/nsys-report-b26d.nsys-rep
[arnoldg@rgpu02 rgpu02]$
# local laptop (MacOS example)
(base) galen@macbookair-m1-042020 ~ % cd Downloads
(base) galen@macbookair-m1-042020 Downloads % pwd
/Users/galen/Downloads
(base) galen@macbookair-m1-042020 Downloads % sftp [email protected]
NCSA Delta System
Login with NCSA Kerberos + Duo multi-factor.
DUO Documentation: https://go.ncsa.illinois.edu/2fa
([email protected]) Password:
([email protected]) Duo two-factor login for arnoldg
Enter a passcode or select one of the following options:
1. Duo Push to XXX-XXX-1120
2. Duo Push to Ipad mini (iOS)
3. Duo Push to red ipod (iOS)
Passcode or option (1-3): 1
Connected to rgpu02.delta.ncsa.illinois.edu.
sftp> cd /tmp
sftp> mget nsys*
Fetching /tmp/nsys-report-988d.sqlite to nsys-report-988d.sqlite
/tmp/nsys-report-988d.sqlite 100% 748KB 2.7MB/s 00:00
Fetching /tmp/nsys-report-b26d.nsys-rep to nsys-report-b26d.nsys-rep
/tmp/nsys-report-b26d.nsys-rep 100% 288KB 1.7MB/s 00:00
sftp>
Open NVIDIA Nsight Systems
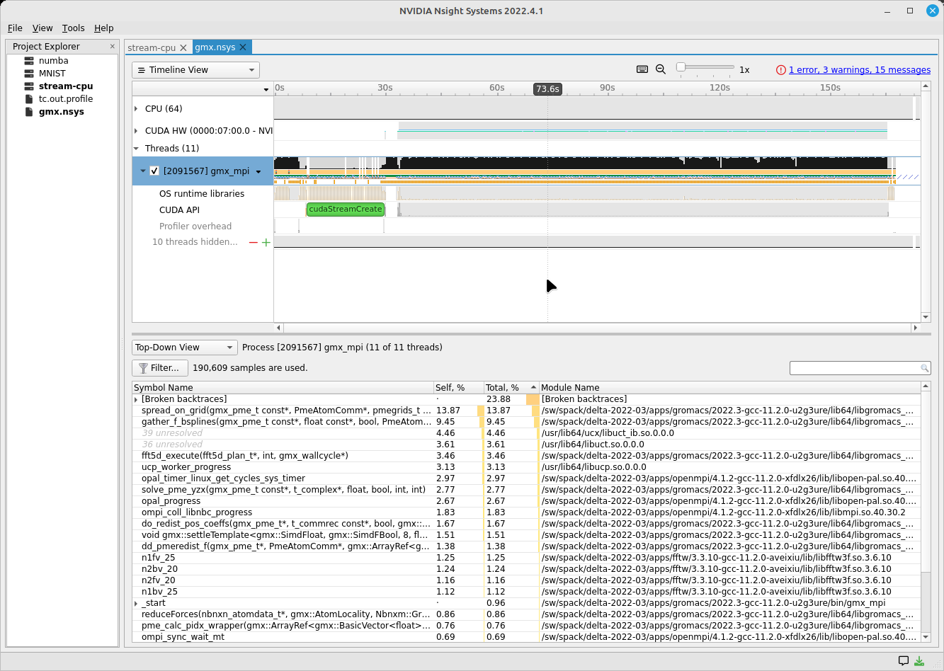
Under the File menu, select open, and then navigate to your Downloads/ folder and select the nsys* file of interest (nays-report-b26d.nsys-rep in this example). Explore the data in the GUI application.


See also: NVTX source code annotations blog article at NVIDIA (can annotate C/C++/python GPU or CPU code)
Python with NVTX
Installing NVTX via pip
[arnoldg@rgpu02 nvtx]$ module load python cuda
[arnoldg@rgpu02 nvtx]$ C_INCLUDE_PATH=$CUDA_HOME/include pip install nvtx
Collecting nvtx
Using cached nvtx-0.2.3.tar.gz (10 kB)
Installing build dependencies ... done
Getting requirements to build wheel ... done
Preparing metadata (pyproject.toml) ... done
Building wheels for collected packages: nvtx
Building wheel for nvtx (pyproject.toml) ... done
Created wheel for nvtx: filename=nvtx-0.2.3-cp39-cp39-linux_x86_64.whl size=177533 sha256=875e0f9d4322d07db4bce397b4281ce301f348cf72e00629b0d7bc23a7db0231
Stored in directory: /u/arnoldg/.cache/pip/wheels/66/7a/44/68c48f02433263010768b540b0e90bf5a224dd7e6612d88887
Successfully built nvtx
Installing collected packages: nvtx
Successfully installed nvtx-0.2.3
[arnoldg@rgpu02 nvtx]$
Run with NSYS CLI
[arnoldg@rgpu02 nvtx]$ nsys profile -o nvtx_simple.profile --stats=true ./nvtx_simple.py
Warning: LBR backtrace method is not supported on this platform. DWARF backtrace method will be used.
0
1
2
3
4
Failed to create '/u/arnoldg/rgpu02/cuda/nvtx/nvtx_simple.profile.nsys-rep': File exists.
Use `--force-overwrite true` to overwrite existing files.
Generating '/tmp/nsys-report-1c93.qdstrm'
[1/8] [========================100%] nsys-report-d073.nsys-rep
Failed to create '/u/arnoldg/rgpu02/cuda/nvtx/nvtx_simple.profile.sqlite': File exists.
Use `--force-overwrite true` to overwrite existing files.
[2/8] [========================100%] nsys-report-e498.sqlite
SKIPPED: /tmp/nsys-report-e498.sqlite does not contain CUDA trace data.
SKIPPED: /tmp/nsys-report-e498.sqlite does not contain CUDA kernel data.
SKIPPED: /tmp/nsys-report-e498.sqlite does not contain GPU memory data.
SKIPPED: /tmp/nsys-report-e498.sqlite does not contain GPU memory data.
[3/8] Executing 'nvtxsum' stats report
NVTX Range Statistics:
Time (%) Total Time (ns) Instances Avg (ns) Med (ns) Min (ns) Max (ns) StdDev (ns) Style Range
-------- --------------- --------- ---------------- ---------------- -------------- -------------- --------------- ------- -----
50.0 10,010,633,188 1 10,010,633,188.0 10,010,633,188.0 10,010,633,188 10,010,633,188 0.0 PushPop f()
50.0 10,010,401,574 5 2,002,080,314.8 2,002,090,885.0 15,729 4,004,111,558 1,582,756,979.0 PushPop loop
[4/8] Executing 'osrtsum' stats report
Operating System Runtime API Statistics:
Time (%) Total Time (ns) Num Calls Avg (ns) Med (ns) Min (ns) Max (ns) StdDev (ns) Name
-------- --------------- --------- --------------- --------------- -------- ------------- --------------- -------------------
100.0 10,010,198,683 5 2,002,039,736.6 2,002,047,874.0 3,025 4,004,056,124 1,582,740,553.2 select
0.0 1,005,734 46 21,863.8 21,656.0 18,866 27,070 1,608.1 open64
0.0 495,879 49 10,120.0 4,960.0 1,262 67,747 12,669.1 read
0.0 38,843 10 3,884.3 3,957.5 3,186 4,559 408.1 mmap64
0.0 34,164 1 34,164.0 34,164.0 34,164 34,164 0.0 write
0.0 27,391 4 6,847.8 4,182.5 2,655 16,371 6,410.6 fopen64
0.0 6,602 3 2,200.7 1,232.0 1,172 4,198 1,730.0 pthread_cond_signal
0.0 3,647 1 3,647.0 3,647.0 3,647 3,647 0.0 sigaction
0.0 2,013 1 2,013.0 2,013.0 2,013 2,013 0.0 fread
0.0 1,923 1 1,923.0 1,923.0 1,923 1,923 0.0 fclose
0.0 1,472 1 1,472.0 1,472.0 1,472 1,472 0.0 fflush
[5/8] Executing 'cudaapisum' stats report
[6/8] Executing 'gpukernsum' stats report
[7/8] Executing 'gpumemtimesum' stats report
[8/8] Executing 'gpumemsizesum' stats report
Generated:
/tmp/nsys-report-d073.nsys-rep
/tmp/nsys-report-e498.sqlite
[arnoldg@rgpu02 nvtx]$
nsys profile --gpu-metrics-device=all \
--gpu-metrics-frequency=20000 <application> # get metrics from the cuda libs/api
ncu --metrics "regex:.*" <application> # get all gpu metrics from the hardware
Delta Script and Nsight Systems View of the Resulting Report
#!/bin/bash
#SBATCH --job-name="numba_profile"
#SBATCH --partition=gpuA100x4-interactive
#SBATCH --mem=16G
#SBATCH --nodes=1
#SBATCH --ntasks-per-node=1
#SBATCH --cpus-per-task=2 # spread out to use 1 core per numa
#SBATCH --constraint="projects"
#SBATCH --gpus-per-node=1
#SBATCH --gpu-bind=closest # select a cpu close to gpu on pci bus topology
#SBATCH --account=account_name # <- match to a "Project" returned by the "accounts" command
#SBATCH -t 00:10:00
cd $SLURM_SUBMIT_DIR
module load anaconda3_gpu
dcgmi profile --pause
srun nsys profile \
--gpu-metrics-device=all \
./nvtx-numba-jit.py
srun ncu \
--metrics "regex:.*" \
--target-processes all \
./nvtx-numba-jit.py
dcgmi profile --resume
(Transferred the report1.nsys-rep back to local system using Globus Online, sftp, etc.)

Nsight Systems Setup on Local Workstation to Use with Delta
Log into the NVIDIA Nsight systems developer page (make an account if you need to), and download the client for your MacOS, Windows, or Linux local system.
You can use Globus Online, rsync, sftp, or sshfs (Linux) to transfer files (or view files as local filesystem mounts in the case of sshfs) with the local Nsight Systems client.
sshfs Mount Example for Linux Box to Delta:
galen@galen-HP-ProBook-455-G6:~$ sshfs [email protected]:/projects/bbka delta_projects/ [email protected]'s password: ([email protected]) Duo two-factor login for arnoldg Enter a passcode or select one of the following options: 1. Duo Push to XXX-XXX-1120 2. Duo Push to Ipad mini (iOS) 3. Duo Push to red ipod (iOS) 4. Duo Push to Android Passcode or option (1-4): 115489 galen@galen-HP-ProBook-455-G6:~$ df -h delta_projects/ Filesystem Size Used Avail Use% Mounted on [email protected]:/projects/bbka 1000T 60T 941T 6% /home/galen/delta_projects
Launch Nsight Systems and define a target under the default opening view. Even if you cannot get Nsight Systems to SSH to the target, you need to define it so that Nsight Systems will present you with the .nsys-rep file type when you try to open a profile from delta that was transferred to local via GO/sftp/rsync or viewable via the sshfs fuse mount like shown above:
Then open the profile report generated from an srun nsys … at Delta (navigate to Download or the live sshfs fuse mount).
Proceed to use Nsight Systems. A stats view of the GPU Summary is shown. This is usually a good performance analysis starting point showing utilization of kernels vs times to transfer data between the host computer and the GPU accelerator.
NVIDIA CUDA C++ programming guide
NVIDIA Nsight Systems user guide (nsys higher level and cuda api )
NVIDIA Nsight Compute CLI documentation (ncu lower level and counters )
GitHub - quasiben/nvtx-examples (sample python test codes )
Linux Perf performance counting
The linux perf subsystem can access hardware performance counters and summarize them per application execution.
Refer to the Linux perf command wiki page.
[arnoldg@dt-login03 stream]$ srun -n 1 perf stat ./stream.22gb ... ------------------------------------------------------------- Function Best Rate MB/s Avg time Min time Max time Copy: 42048.7 0.380511 0.380511 0.380511 Scale: 23543.7 0.679587 0.679587 0.679587 Add: 26716.7 0.898315 0.898315 0.898315 Triad: 26639.3 0.900925 0.900925 0.900925 ------------------------------------------------------------- Solution Validates: avg error less than 1.000000e-13 on all three arrays ------------------------------------------------------------- Performance counter stats for './stream.22gb': 17,206.19 msec task-clock:u # 1.000 CPUs utilized 0 context-switches:u # 0.000 /sec 0 cpu-migrations:u # 0.000 /sec 4,822,101 page-faults:u # 280.254 K/sec 30,092,687,800 cycles:u # 1.749 GHz (83.33%) 36,504,747 stalled-cycles-frontend:u # 0.12% frontend cycles idle (83.34%) 3,916,402,169 stalled-cycles-backend:u # 13.01% backend cycles idle (83.33%) 49,637,948,722 instructions:u # 1.65 insn per cycle # 0.08 stalled cycles per insn (83.33%) 5,128,886,029 branches:u # 298.084 M/sec (83.33%) 4,838,605 branch-misses:u # 0.09% of all branches (83.33%) 17.212796833 seconds time elapsed 8.291209000 seconds user 8.693619000 seconds sys [arnoldg@dt-login03 stream]$
Linux/Unix gprof
gprof generates a sampling profile of function calls in a program. It’s a good general purpose command-line profiler to use when getting started and it has low overhead.
See:
Per the last link, set GMON_OUT_PREFIX for MPI programs so that you get a gprof per rank and compile with “-pg” or “-p” flags.
Linux/Unix strace
strace will trace or summarize system call activity for a program (the portion of time going to system due to i/o, networking, memory allocations or anything else provided by the kernel to the executing code).
See the strace documentation.
[arnoldg@dt-login03 stream]$ srun -n 1 strace -c ./stream.22gb ... ------------------------------------------------------------- Function Best Rate MB/s Avg time Min time Max time Copy: 39529.6 0.404760 0.404760 0.404760 Scale: 19414.2 0.824138 0.824138 0.824138 Add: 16855.4 1.423877 1.423877 1.423877 Triad: 8487.3 2.827755 2.827755 2.827755 ------------------------------------------------------------- Solution Validates: avg error less than 1.000000e-13 on all three arrays ------------------------------------------------------------- % time seconds usecs/call calls errors syscall ------ ----------- ----------- --------- --------- ------------------ 46.11 0.001084 9 113 107 openat 24.16 0.000568 5 99 91 stat 14.25 0.000335 335 1 execve 3.32 0.000078 5 14 mmap 2.30 0.000054 5 10 mprotect 2.17 0.000051 25 2 getdents64 1.62 0.000038 3 12 futex 1.15 0.000027 3 7 read 1.02 0.000024 3 7 fstat 0.81 0.000019 3 6 close 0.38 0.000009 9 1 write 0.38 0.000009 3 3 lseek 0.38 0.000009 9 1 munmap 0.38 0.000009 3 3 brk 0.26 0.000006 3 2 rt_sigaction 0.26 0.000006 6 1 1 access 0.26 0.000006 3 2 1 arch_prctl 0.17 0.000004 4 1 getrandom 0.13 0.000003 3 1 rt_sigprocmask 0.13 0.000003 3 1 sched_getaffinity 0.13 0.000003 3 1 set_tid_address 0.13 0.000003 3 1 set_robust_list 0.13 0.000003 3 1 prlimit64 ------ ----------- ----------- --------- --------- ------------------ 100.00 0.002351 8 290 200 total [arnoldg@dt-login03 stream]$
mpiP MPI profiling
mpiP is a light-weight profiling library for MPI. It collects statistical information about MPI functions and has very little overhead.
See the mpiP GitHub repository.
[arnoldg@dt-login03 arnoldg]$ module load mpip [arnoldg@dt-login03 arnoldg]$ module load ior [arnoldg@dt-login03 arnoldg]$ srun ior mpiP: mpiP: mpiP V3.5.0 (Build Jan 16 2025/11:00:55) mpiP: IOR-3.3.0: MPI Coordinated Test of Parallel I/O Began : Thu Jan 16 11:17:06 2025 Command line : /sw/spack/deltas11-2023-03/apps/linux-rhel8-zen3/gcc-11.4.0/ior-3.3.0-yse3iig/bin/ior Machine : Linux cn002.delta.ncsa.illinois.edu TestID : 0 StartTime : Thu Jan 16 11:17:06 2025 Path : /work/hdd/bbka/arnoldg FS : 134.8 TiB Used FS: 10.5% Inodes: 223.7 Mi Used Inodes: 2.7% ... Summary of all tests: Operation Max(MiB) Min(MiB) Mean(MiB) StdDev Max(OPs) Min(OPs) Mean(OPs) StdDev Mean(s) Stonewall(s) Stonewall(MiB) Test# #Tasks tPN reps fPP reord reordoff reordrand seed segcnt blksiz xsize aggs(MiB) API RefNum write 339.10 339.10 339.10 0.00 1356.40 1356.40 1356.40 0.00 0.03539 NA NA 0 12 12 1 0 0 1 0 0 1 1048576 262144 12.0 POSIX 0 read 640.69 640.69 640.69 0.00 2562.76 2562.76 2562.76 0.00 0.01873 NA NA 0 12 12 1 0 0 1 0 0 1 1048576 262144 12.0 POSIX 0 Finished : Thu Jan 16 11:17:07 2025 mpiP: mpiP: Storing mpiP output in [./ior.12.744965.1.mpiP]. mpiP: [arnoldg@dt-login03 arnoldg]$ more ior.12.744965.1.mpiP @ mpiP @ Command : /sw/spack/deltas11-2023-03/apps/linux-rhel8-zen3/gcc-11.4.0/ior-3.3.0-yse3iig/bin/ior @ Version : 3.5.0 @ MPIP Build date : Jan 16 2025, 11:00:55 @ Start time : 2025 01 16 11:17:06 @ Stop time : 2025 01 16 11:17:07 @ Timer Used : PMPI_Wtime @ MPIP env var : [null] @ Collector Rank : 0 @ Collector PID : 744965 @ Final Output Dir : . @ Report generation : Single collector task @ MPI Task Assignment : 0 cn002.delta.ncsa.illinois.edu @ MPI Task Assignment : 1 cn002.delta.ncsa.illinois.edu @ MPI Task Assignment : 2 cn002.delta.ncsa.illinois.edu @ MPI Task Assignment : 3 cn002.delta.ncsa.illinois.edu @ MPI Task Assignment : 4 cn002.delta.ncsa.illinois.edu @ MPI Task Assignment : 5 cn002.delta.ncsa.illinois.edu @ MPI Task Assignment : 6 cn002.delta.ncsa.illinois.edu @ MPI Task Assignment : 7 cn002.delta.ncsa.illinois.edu @ MPI Task Assignment : 8 cn002.delta.ncsa.illinois.edu @ MPI Task Assignment : 9 cn002.delta.ncsa.illinois.edu @ MPI Task Assignment : 10 cn002.delta.ncsa.illinois.edu @ MPI Task Assignment : 11 cn002.delta.ncsa.illinois.edu --------------------------------------------------------------------------- @--- MPI Time (seconds) --------------------------------------------------- --------------------------------------------------------------------------- Task AppTime MPITime MPI% 0 0.274 0.0207 7.57 1 0.273 0.214 78.48 2 0.273 0.213 78.08 3 0.273 0.213 78.04 4 0.273 0.213 78.12 5 0.273 0.214 78.42 ... --------------------------------------------------------------------------- @--- Callsite Time statistics (all, milliseconds): 420 -------------------- --------------------------------------------------------------------------- Name Site Rank Count Max Mean Min App% MPI% Allreduce 8 0 1 0.029 0.029 0.029 0.01 0.14 Allreduce 8 * 1 0.029 0.029 0.029 0.00 0.00 Allreduce 17 0 1 0.154 0.154 0.154 0.06 0.74 Allreduce 17 * 1 0.154 0.154 0.154 0.00 0.01 Allreduce 19 0 1 0.0275 0.0275 0.0275 0.01 0.13 Allreduce 19 * 1 0.0275 0.0275 0.0275 0.00 0.00
Debugging MPI (OpenMPI) codes
See: Debugging applications in parallel - (OpenMPI faq on debugging MPI code )
In addition, we have a (cpu only) MPI built with debug symbols: openmpi/4.1.6.debug . Running codes compiled with “-g” and that MPI will allow you to dig in further to MPI layer issues (set: ulimit -c unlimited , in your shell to enable core file generation):
[arnoldg@dt-login02 collective]$ gdb osu_ireduce core.osu* ... (gdb) where #0 0x00007fa1de84b89c in ompi_coll_libnbc_progress () at ../../../../opal/class/opal_list.h:451 #1 0x00007fa1ed15a463 in opal_progress () at runtime/opal_progress.c:231 #2 0x00007fa1ee684735 in ompi_request_wait_completion (req=0x1749b80) at ../ompi/request/request.h:440 #3 ompi_request_default_wait (req_ptr=0x7fff36b54528, status=0x7fff36b54530) at request/req_wait.c:42 #4 0x00007fa1ee6eef24 in ompi_coll_base_sendrecv_zero (stag=-16, rtag=-16, comm=0x6115a0 <ompi_mpi_comm_world>, source=1, dest=1) at base/coll_base_barrier.c:64 #5 ompi_coll_base_barrier_intra_recursivedoubling (comm=0x6115a0 <ompi_mpi_comm_world>, module=<optimized out>) at base/coll_base_barrier.c:219 #6 0x00007fa1ee69ceb8 in PMPI_Barrier (comm=0x6115a0 <ompi_mpi_comm_world>, comm@entry=<error reading variable: dwarf2_find_location_expression: Corrupted DWARF expression.>) at pbarrier.c:74 #7 PMPI_Barrier (comm=0x6115a0 <ompi_mpi_comm_world>) at pbarrier.c:40 #8 0x000000000040285c in main (argc=4, argv=0x7fff36b547f8) at osu_ireduce.c:169 (gdb)
Debugging Open OnDemand Problems
Go to debug_ood.